NEWS 2025

Conservazione sostitutiva 2019: rilascio applicazione
Conservazione sostitutiva 2019: rilascio applicazione

Da oggi è disponibile la Conservazione Sostitutiva per l’anno 2019. Sia gli utenti con software GB, che quelli con area web, potranno adempiere alla conservazione dei documenti tramite il nuovo modulo.

L’accesso alla gestione per la versione GB inWeb, si effettua dalla dashboard dall’area cliccando il pulsante “Conservazione”, invece per la versione locale di GBsoftware, tramite multi-ditta pulsante “Conservazione Sostituiva”. Con questa gestione è possibile adempiere all’obbligo di conservazione digitale (c.d. Conservazione Sostitutiva) per i file XML inviati tramite il Sistema d’Interscambio.

Normativa

La conservazione digitale a norma è un processo tecnologico che consente di assicurare nel tempo la piena validità legale a un documento informatico, conferendo a quest’ultimo un’efficacia giuridica equivalente a quella tradizionalmente riconosciuta al documento cartaceo.

Ai sensi dell’art.3 comma 3 del DM del 17 giugno 2014, il processo di conservazione termina con l’apposizione del riferimento temporale, opponibile a terzi, sul pacchetto di archiviazione.

Conservazione sostitutiva 2019: rilascio applicazione - Schema conservazione sostitutiva

Termine di Conservazione

Secondo anche quanto chiarito anche dalla risoluzione numero 9 del 29 gennaio 2018 dell’Agenzia delle Entrate, il processo di conservazione elettronica “deve essere eseguita entro il terzo mese successivo al termine di presentazione delle dichiarazioni annuali, da intendersi, in un’ottica di semplificazione e uniformità del sistema, con il termine di presentazione delle dichiarazioni dei redditi”.

Nel caso di proroghe del termine di presentazione anche il termine di conservazione subirà lo stesso slittamento.

Dichiarazione dei Redditi 2020 (redditi 2019)

Termine presentazione 30/11/2020

Termine conservazione 28/02/2021

(termine consigliato per l’invio 31/01/2021)

Oggetto della Conservazione

Il Decreto Ministeriale del 17 giugno 2014 stabilisce che oggetto di conservazione sostitutiva sono i modelli dichiarativi, comunicativi e di versamento di natura fiscale, per cui è prevista una presentazione all’Agenzia delle Entrate.

Nel dettaglio possiamo procedere alla conservazione:

  1. delle Fatture Elettroniche;
  2. delle Liquidazioni Iva Periodica – Esterometro.

La circolare dell’Agenzia delle Entrate n. 36/2006 evidenzia quali documenti siano rilevanti al fine dell’applicazione del DM 23 gennaio 2004 in materia di dematerializzazione dei documenti fiscali, in particolare:

  1. libro giornale e inventari;
  2. scritture ausiliarie nelle quali devono essere registrati gli elementi patrimoniali e reddituali;
  3. scritture ausiliari di magazzino;
  4. registro dei beni ammortizzabili;
  5. bilancio d’esercizio – composto da stato patrimoniale, conto economico e nota integrativa;
  6. registri prescritti ai fini dell’imposta sul valore aggiunto;
  7. dichiarazioni fiscali;
  8. modulistica relativa alle fatture e documenti simili;
  9. libro soci;
  10. libro delle obbligazioni;
  11. libro delle adunanze e delle deliberazioni del consiglio di amministrazione, delle deliberazioni delle assemblee, ecc…..

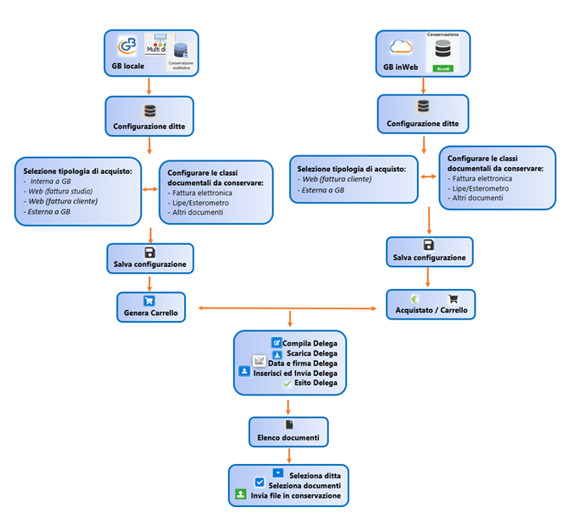
Flusso Operativo

Conservazione sostitutiva 2019: rilascio applicazione - Flusso operativo

Modalità di accesso alla gestione

Nella gestione “CONSERVAZIONE SOSTITUTIVA” sono riepilogati, per anno, tutti documenti oggetto di conservazione suddivisi per CLIENTE.

Ci sono due modalità per accedervi:

  1. la prima tramite area web di GB;
  2. La seconda tramite il software GB dello studio.

1 – Area Web

Per la licenza con area web Conservazione sostitutiva 2019: rilascio applicazione - InWeb , invece basterà accedere al seguente link:

https://gbsoftware.cloud/dashboard/app/main e cliccare su Conservazione sostitutiva 2019: rilascio applicazione - Pulsante accedi conservazione

2 – Software GB

Alla maschera, per la licenza studio si accede dal pulsante Conservazione sostitutiva 2019: rilascio applicazione - Multiditta, sezione “Conservazione Sostitutiva”.

Se nella chiave di licenza di GB è presente sia la conservazione fino al 2018, che quella dal 2019, cliccando su pulsante Conservazione sostitutiva 2019: rilascio applicazione - Conservazione sostitutiva si ha la possibilità di scegliere cosa effettuare:

  • Conservazione fino al 2018 (guida on line);
  • Conservazione dal 2019.

Conservazione sostitutiva 2019: rilascio applicazione - Scelta dell'anno di conservazione

Cliccando “Conservazione dal 2019”, per accedervi, è necessario selezionare l’intermediario ed indicare la password.

Conservazione sostitutiva 2019: rilascio applicazione - Accedi conservazione dal 2019

Confermando, per l’intermediario selezionato, verrà aperta la maschera della Conservazione sostitutiva con le linee guida da seguire per procedere a conservare i documenti ed è la stessa che si apre accedendo dall’area web.

Conservazione sostitutiva 2019: rilascio applicazione - Linee guida per la conservazione

All’interno della configurazione ditte occorrerà:

  • definire la tipologia di acquisto (per l’area web se già acquistata sarà già presente) tra:
    • “Web (fattura cliente)”: l’area web acquista ed effettua la conservazione;
    • “Web (fattura studio)”: lo studio per conto dell’area web acquista, ma la conservazione l’effettua l’area web;
    • “Interna a GB”: lo studio si fa carico sia dell’acquisto che dell’invio dei documenti in conservazione.

Conservazione sostitutiva 2019: rilascio applicazione - Definizione tipologia di acquisto

Definire le classi documentali da conservare tra:

  • Definire le classi documentali da conservare tra:
    • Fattura elettronica (fatture + ricevute/notifiche): 1 Giga (consigliato), 3 Giga, 5 Giga e >5 Giga;
    • Lipe/Esterometro: giga illimitati;
    • Altri documenti Conservazione sostitutiva 2019: rilascio applicazione - Pulsante altri document (bilancio, comunicazioni fiscali, contratti digitali, deleghe, dichiarativi, informativa privacy, libri sociali, libro giornale, libro inventari, modulistica, polizze, registri contabili e schede contabili): 1 Giga, 3 Giga, 5 Giga e >5 Giga;

Conservazione sostitutiva 2019: rilascio applicazione - Definizione classi documentali

  • Salvare e se non già acquistato effettuare il pagamento delle classi documentali selezionate tramite carrello;
  • Compilare, generare la delega;

Conservazione sostitutiva 2019: rilascio applicazione - Compilazione e genesi della delega

  • Firmarla (sia in modalità cartacea che digitale) ed inserire la data;
  • Inserire la delega firmata nella maschera ed inviarla a GBsoftware;
  • Attendere l’accettazione della delega da parte di GBsoftware;

Conservazione sostitutiva 2019: rilascio applicazione - Esito delega

  • Una volta che la delega è accettata, dall’elenco documenti, selezionare i file ed inviarli in conservazione.

Conservazione sostitutiva 2019: rilascio applicazione - Invio dei file in conservazione

N.B: I tempi di invio variano in base ai documenti selezionati. Si prega di attendere la fine dell’operazione.

Una volta terminato l’invio, verrà aperta la maschera di riepilogo dove sarà presente l’esito di ogni file, se inviato oppure, a causa di qualche errore, non si è riusciti ad inviarlo.

Conservazione sostitutiva 2019: rilascio applicazione - Maschera di ripeilogo

I file assumeranno lo stato “INVIATO” e questo cambierà in CONSERVATO o SCARTATO dopo circa 30 giorni dall’invio.

L’aggiornamento dello stato dei documenti inviati avviene ogni volta che si seleziona la ditta accedendo alla Conservazione sostitutiva, oppure, se siamo all’interno cliccando Conservazione sostitutiva 2019: rilascio applicazione - F5 tastiera da tastiera.

N.B: attualmente non è possibile importare/inviare file di Liquidazioni Iva, Esterometro e Altri documenti (prossimo rilascio).

Per maggiori informazioni sul funzionamento della Conservazione Sostitutiva è disponibile la guida online a questo link.

WB103 – FSA/16

TAG conservazione digitaleconservazione sostitutivadocumenti elettronicifattura elettronica

Stampa la pagina Stampa la pagina